Upload Timesheet Help
Step 1: Create an Excel Spreadsheet
Create an Excel Spreadsheet similar to the example below and save it e.g. "BRS Golf Timesheet.xls"
Step 2: Checks
Note:
-
You must use a 24hr clock in the teetime column i.e. 2pm = 14.00.
-
The times in the spreadsheet must match those in the BRS Tee Time Management System or the upload will be rejected.
i.e. 7:20 must exist, 7.28 must exist etc etc.
-
All tee-times must be free or the upload will be rejected.
i.e. there must be no names, greenfees assigned to these tee-times.
Step 3: Field Definitions
The fields in the spreadsheet are as follows:
-
Teetime
-
[Player1 Name] [; GUI Number]
-
[Player2 Name] [; GUI Number]
-
[Player3 Name] [; GUI Number]
-
[Player4 Name] [; GUI Number]
-
[Three letter code of green fee category]
Note: [] indicates that this value is optional. e.g. The GUI Number is optional.
Step 4: Save File as CSV format
-
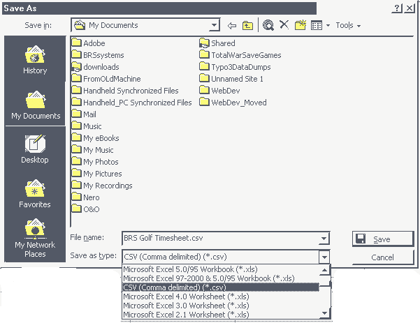
When your spreadsheet has been created go to the 'File' menu and select 'Save as'.
-
The window below should appear, now select save as type 'CSV (Comma Delimited) (*CSV)' and choose a directory to save the file too e.g. 'My Documents'.
Note: You may get a number of warning messages, warning you that this file format does not support multiple workbooks and certain functionality, ignore these message and choose 'Ok' or 'Yes'.
Step 5: Check file Extension
-
The file has now been saved as "BRS Golf Timesheet.csv"
Note: The file should now have a '.csv' extension at the end of the file.
Step 6: Open CSV file using Wordpad or Notepad
-
Open the file "BRS Golf Timesheet.csv" using Wordpad or Notepad. To do this hover over the file with your mouse and click on the right mouse button. The dropdown menu below should appear.
-
Choose 'Open With' and select 'Notepad'
Step 7: Copy CSV file contents
-
In Notepad select from the top menu 'Edit' -> 'Select All'.
-
Again select from the top menu 'Edit' -> 'Copy'.
Step 8: Paste into 'Upload Teesheet Utility' and upload
-
Now return to the 'BRS Tee Time Management System' and to the 'Upload Teesheet Utility'.
-
Ensure you have chosen the right day in the calendar.
-
In the 'Upload a timesheet' window right click with the mouse and a menu should appear.
-
Choose 'paste'.
-
The contents of the "BRS Golf Timesheet.csv" should now be pasted into the 'Upload a timesheet' window as shown below.
-
Click on the button 'Upload a timesheet' and the times should upload.